注意,这是一个配置平台,本身并不是一个供使用者使用的客户端,而是为开发者提供的设计端,要求用户有一点的开发以及代码基础的,你可以自行配置之后生成专属你的AI,以及相关的软件功能等等,支持打包等等功能。

幕间Mujian ai软件介绍
在mujian.ai中,我们设计了一种优雅、安全的界面开发和渲染方案,能够同时支持聊天消息界面渲染和独立界面渲染。其中独立界面渲染允许创作者直接上传本地开发好的H5页面/应用/游戏,并能够通过集成MuJian-JS-SDK来调用我们提供的各种能力,进行完成作品的发布和分享。
我们的目标是激发每一位创作者的创作潜能,通过我们的工具和教程等等,帮助创作者成长,从而创作出更多有趣的作品。
点击进入官网查看详细介绍和教程:https://docs.mujian.ai/
幕间Mujian烘焙指南
一、入口:点击导航栏第2个页签【创作】,进入创作中心

二、开始创作:
点击【立即创作】,会创建一个新项目,并进入编辑界面。
以下为界面总览和功能介绍:

幕间Mujian会按一定时间间隔自动保存更改,也可以手动保存关键变动。
快速开始(H5版本)
1. 初始化
如果想基于幕间模版开始,可以遵循下面的操作:
1.1 下载下面的压缩包到你的电脑中,并解压缩到您期望的位置.
1.2 使用代码编辑器/IDE打开刚才解压好的项目文件夹。

#2. 开发
请执行如下命令:
pnpm install -g http-server # 准备工作里已经执行过
http-server -p 5173 --cors -c-1
如果看到类似下图中的提示,则说明启动项目成功。此时,你的项目已经成功在 http://localhost:5173/ 上运行。 接下来你就可以自己开始代码开发,或者让 AI 来协助你进行开发。
我们已经在模板项目中内置了一下提示词来告诉 Cursor 和 Trae 如何调用幕间的SDK,以及遵循一些基本的开发规范与最佳实践。你可以保留他们,也可以根据你的需要对他们进行修改(提示词在 .cursor 和 .trase 文件夹内)。
近期我们会提供 幕间 SDK 的 MCP 能力,届时 AI 编辑器可以更好地调用 SDK

#3. 调试
此时可以在创作界面,选择预览,然后选择 http://localhost:5173/ 来查看效果。

#4. 打包
因为是H5类型的项目,所以项目不需要经过打包工具进行编译压缩等步骤。可以直接进行ZIP压缩。
选择所有所有文件,然后右击选择压缩为 ZIP
注意事项:
入口的页面必须命名为 index.html
目前只接受 ZIP 压缩包
压缩包内直接存放平铺的文件和文件夹,不要嵌套额外的文件夹
压缩后的压缩包不能大于100MB。为了提升上传成功率和玩家的体验,请尽可能使用图床或者网盘来存放大尺寸的图片、视频、音频,然后在项目中进行引用,而不是直接将他们放在项目内。


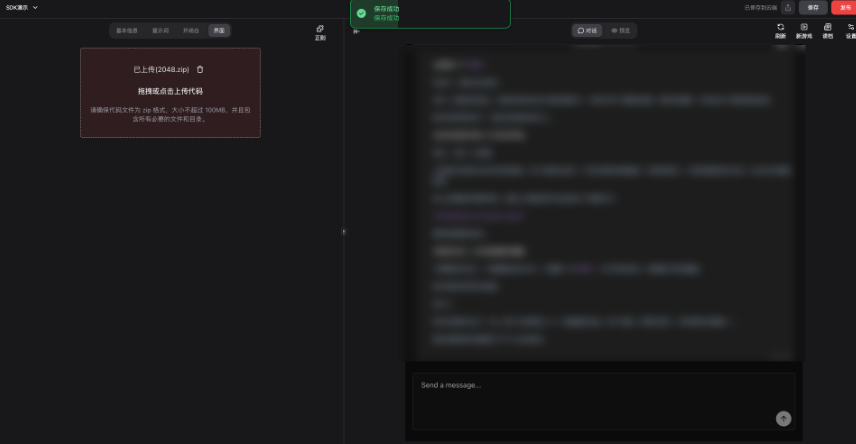
#5. 上传
将压缩好的文件 XXX.zip 拖入上传区域,等待上传完成。上传完成后,系统会自动进行一次保存。
如果出现上传失败或者保存失败,请耐心进行一下重试

此时可以点击 预览 模式,对刚才上传的界面进行在线预览。
请确保 设置-选择预览环境-我的界面 被勾选。三种预览环境的区别,在选项后面有简单的介绍

#6. 发布
点击右上角的发布按钮,等待请求完成。此时你的作品已经进入幕间的审核队列,请耐心等待审核完成。
这一步和发布不带自定义界面的角色卡,是完全一样的
Last Updated: 2025/12/2 15:30:43
- PC官方版
- 安卓官方手机版
- IOS官方手机版
















三星GalaxyZFlip5国行版F7310ZCS7FYK2官方固件F7310ZCS7FYK2
三星GalaxyTabS9Ultra韩版X910XXS5DYJ2官方固件X910XXS5DYJ2
三星GalaxyS22+国行版S9060ZCS9GYK3官方固件S9060ZCS9GYK3
三星GalaxyTabS8+5G国行版X806CZCU9EYJ4官方固件X806CZCU9EYJ4
三星GalaxyTabA8港版X200XXS6DYG6官方固件X200XXS6DYG6
TCL电视V8-MS600TD-LF1V012版本强刷降级包固件LF1V012 中文版
TCL电视V8-MS600TA-LF1V040版本主程序降级包固件LF1V040 中文版
TCL电视V8-MS600TA-LF1V039版本强刷降级包固件LF1V039 中文版
TCL电视V8-A972T01-LF1V396版本主程序升-级包固件LF1V396 中文版
TCL电视V8-A972T01-LF1V093版本主程序降级包固件LF1V093 中文版
小米电视4A40寸/43寸小米电视4S43寸小米全面屏电视43寸2849固件v1.3.85 中文版
TCL电视V8-A962T04-LF1V035版本主程序降级包固件LF1V035 中文版
TCL电视V8-0MS9904-LF1V089版本强刷降级包固件LF1V089 中文版
TCL电视V8-A962T04-LF1V117版本主程序升-级包固件LF1V117 中文版
TCL电视V8-0MT25H1-LF1V023版本强刷降级包固件LF1V023 中文版
TCL电视V8-0M-T55TC-LF1V207版本强刷升-级包固件0M-T-55TC 中文版
TCL电视V8-0MS9906-LF1V016版本强刷降级包固件LF1V016 中文版
TCL电视V8-0M-T-55TC-LF1V850版本强刷升-级包固件0M-T-55TC 中文版
TCL电视V8-0M-T55TD-LF1V035版本强刷降级包固件LF1V035 中文版
TCL电视V8-0M-T55TD-LF1V951版本强刷升-级包固件LF1V951 中文版
TCL电视V8-0M-T55TD-LF1V035版本主程序降级包固件LF1V035 中文版
乐播投屏电脑版5.2.22.0 最新免费版
知意配音电脑版3.4.81 官方版
酷狗直播伴侣6.78.3.780 官方正式版
录音啦windows旗舰版13.1 官方正式版
斗鱼直播管家1.2.11.0 官方pc版
企鹅电竞直播助手2.29.335.15 官网最新版【主播必备】
半岛音频音效助手1.0 免费版





音悦台mv下载(音悦台MV批量解析)2.0 绿色免
枫叶SWF转换器12.2.6.0 最新版
凡凡讲述人1.0 win7绿色版【附使用教程】
audition3.0破解汉化版3.0.7283 最新中文版
文字播音软件(文字播音员)2.9 绿色免费版
影楼MV数码电子相册2019影楼版
Win10创造者更新15014多国语音包大全32位/6
飞转文字转语音软件1.7.9 最新版
创新声卡KX音效精灵2.2 破解版+注册机
太极拳24式音乐mp3格式免费下载