《七日杀》是一款款开放式世界的僵尸恐怖生存游戏《七日杀(7 Days to Die)》正式在募资网站Kickstarter展开募资。今天小编为大家详细介绍下七日杀联机方法。跟大家说一下七日杀怎么多人联机,有想要玩多人联机的玩家可要仔细看了
七日杀怎么多人联机
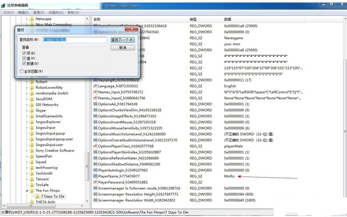
七日杀联机方法
1.首先需要记住改之前先退出游戏,不然游戏会还原你的名字。
2.运行regedit进注册表
3.按ctrl+F搜 7 days to die
4.找到右边注册表项里关于playername_hxxxxxx这一条,双击编辑改成自已名字
这样就可以了哦
5、OK,名字改好,可以和基友联机玩七日杀了,你只需要一个局域网平台比如vlan或者hamachi之类的,然后他直接新游戏,你加他的虚拟局域网IP即可。



下载 
下载
下载
下载 
下载
下载
喜欢
顶
难过
囧
围观
无聊



王者荣耀账号恶
MARVEL Strike
2017年10月手游
比官居一品好玩